Introduction
The DBS (Digitaler Bürgerservice / Digital Citizen Service) is a digital service provided by the government of the city of munich.
It currently consists of these modules:
- DBS-Ticketing with Zammad
- DBS-P13N
- DBS-Login
- Terminvereinbarung (https://github.com/it-at-m/eappointment)
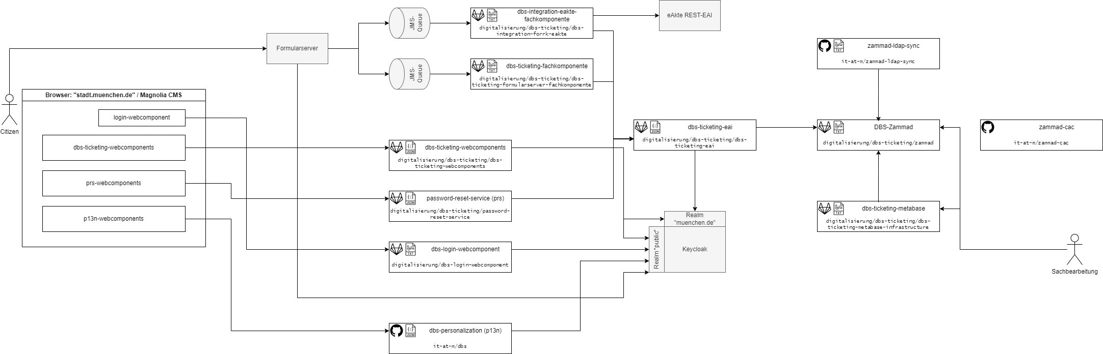
Architecture
Citizens submit requests to the form server (e.g Meldung von Insektennestern), which sends the request to Zammad via the dbs-ticketing-eai. Zammad serves as the backend of the DBS, where the clerks process the requests and communicate with the citizen via our own frontend dbs-ticketing-webcomponents. This is integrated with Web Components into the official site of the City of Munich.
Authentication
The authentication of applicants and administrators takes place via a Keycloak and not via Zammad. Keycloak uses two realms for this purpose:
- the realm
public, which manages citizens according to their trust level. - and the realm
muenchen.deto manage the city of Munich employees which are automatically created with their associated group structures (department, team, etc) with the zammad-ldap-sync, changed or removed if necessary. This ensures that only authorized persons have access to the pending requests from citizens.
Data protection
As DBS also processes highly sensitive personal data, it is important that we ensure data protection. DBS does not send any information to applicants by e-mail, but only makes it accessible in its frontend dbs-ticketing-webcomponents
Reporting
As the Zammad Reports did not meet our reporting requirements, complex reports are created and made available via Metabase.
